Hi Guys,
In this article, i will show you step by step to do configuration SAP PO consume SAP ERP BAPI via SOAP Webservice scenario. In this example, i will call SAP BAPI standard to get list of SAP ERP company codes.
The request message have two optional input parameters
The response message can be list of company code in SAP ERP


1. DEFINITIONS
What is SAP BAPI : https://en.wikipedia.org/wiki/Business_Application_Programming_Interface
SAP BAPI List: here
2. DETAIL INTEGRATION SCENARIO
- LEGACY System consume webservice what was generated by SAP PO.
- SAP PO perform mapping between request message from LEGACY System with SAP ERP BAPI.
- SAP ERP receive request message from SAP PO and response information back to SAP PO.
- SAP PO perform mapping and response to LEGACY System via SOAP webservice message.
3. CONFIGURATION
3.1 IMPORT SAP BAPI INTO SAP PO ESB (ENTERPRISE SERVICES BUILDER)





3.2 TEST BAPI ON SAP ERP
TCode: SE38




3.3 DEFINE INTEGRATION OBJECTS
Request data type: DT_COMP_LEGACY_REQUEST

Request Message Type: MT_COMP_LEGACY_REQUEST

Request Message Mapping: MM_COMP_REQUEST

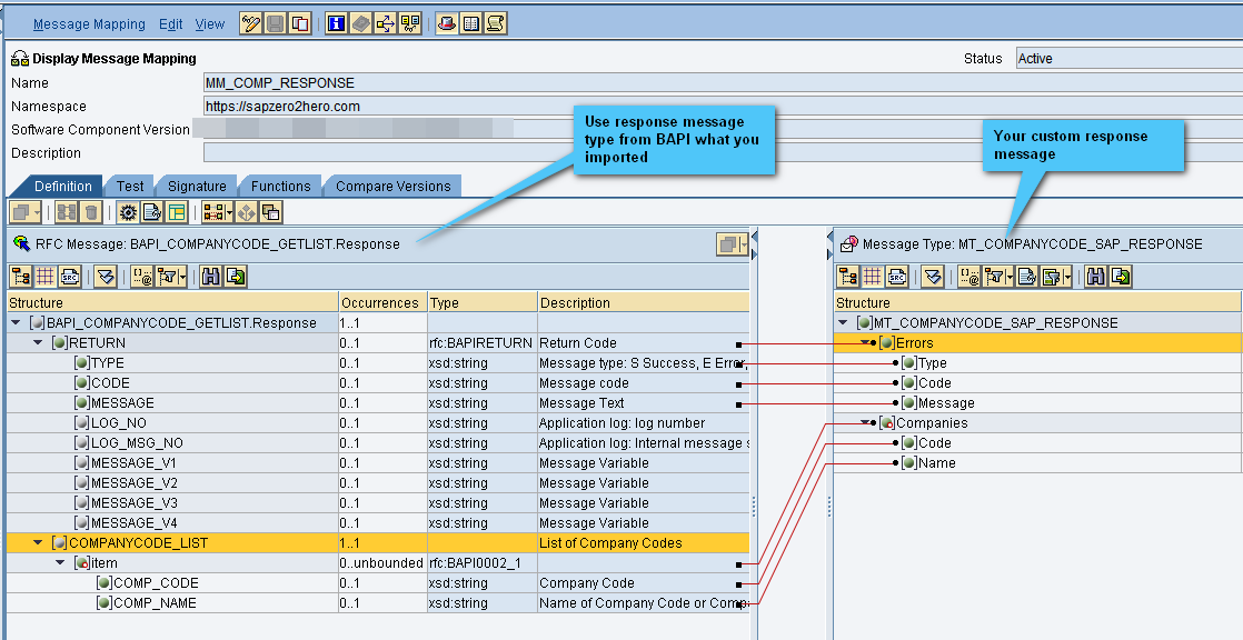
Response Data Type: DT_COMPANYCODE_SAP_RESPONSE

Response Message Type: MT_COMPANYCODE_SAP_RESPONSE

Response Message Mapping : MM_COMP_RESPONSE

Request Service Interfaces: SI_COMP_REQUEST

Response Service Interfaces: SI_COMP_RESPONSE

Operation Mapping: OM_COMP

3.4 DEFINE INTEGRATION SCENARIOS
SOAP Sender channel: CC_BAPI_SENDER

RFC Receiver Channel: CC_BAPI_RECEIVER

if you are using BAPI to send data to SAP ERP you need to commit transaction by this advance setup:

Integrated Configuration




4. TESTING
4.1 GENERATE WSDL ENDPOINT TO LEGACY SYSTEM
Generate WSDL from integration configuration


Test SOAP Webservice in SOAP UI Tools


That’s all for SAP BAPI consuming scenario.
Let me know if any concern.
Thanks
Cuong Dang
Hi !!
i do find a exception while testing from SE37 (system-failure) , can you please help me out .
LikeLike