Hi CAR guys,
Keeps safe in Covid-19 pandemic and i would like to share with you small tools for CAR Sales transaction generation.
The purpose of this tools is helping you create Sales Transactions automatically for testing purposes and can be use for system performances test.
In some scenarios, you need huge of sales data in some period for checking inventories or basically need historical data for any purposes.
Tools Overview
- The tools was developed by Microsoft .NET with Net framework 4.5. You need to download and install Microsoft .NET Framework from Microsoft official site.
- Tools used local database SQLite, you can use free database tools here to see data schema (http://sqlitebrowser.org/).
- Download executable file here: https://1drv.ms/u/s!Ar6iuU4f0Lu9iqF7ay-xiCsXzj18Kw?e=jZJcav

Tools is free to use and let me know if any suggestion or issues by send email to: dangvinhcuong@live.com or sapzero2hero@gmail.com
The limitation of this tools is only generate Sales XML file in version 1.0. Others transactions generation functionalities will be released in next version.
Functionalities
[1] – Setup Master Data
- Material Master
- Transaction Type Codes
- Item Type Codes
- Discount Type Codes
- Tender Type Codes
- Site Master
- Workstation
- Financial Type Code
- Financial Item Type Code

[2] – XML Generation Configuration
[2.1] – IDOC Segment Configuration
I am using standard SAP CAR Inbound XML IDOC with message type: /POSDW/POSTR_CREATEMULTIPLE04. The standard XML structure configured, normally you don’t have to change it.

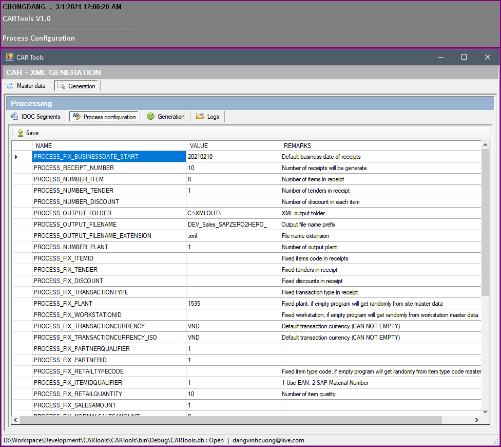
[2.2] – Process Configuration

Parameters below is most important to run generation.
| Parameter Name | Example | Description |
| PROCESS_FIX_BUSINESSDATE_START | 20210208 | Start business date |
| PROCESS_FIX_BUSINESSDATE_END | 20210208 | End business date |
| PROCESS_FIX_PLANT | 1000 | Fixed SAP Store/Plant, if empty tools will take random from Site Master list. |
| PROCESS_FIX_RETAILQUANTITY | 10 | Random item quantity from 0 to 10 |
| PROCESS_RECEIPT_NUMBER | 10 | Number of receipts will be generated |
| PROCESS_NUMBER_TENDER | 2 | Number of tender will be generated, tender will be take random from Tender Type Code configuration. |
| PROCESS_FIX_TRANSACTIONSEQUENCENUMBER_PREFIX | R1- | Prefix of receipt number for each time run. To avoid duplicate transaction, you should change prefix each time run. |
| PROCESS_NUMBER_ITEM | 10 | Number of items per receipt. |
| PROCESS_FIX_TAXTYPECODE | 4 | Fixed tax type code |
| PROCESS_OUTPUT_FOLDER | c:/XML | XML file output path |
| PROCESS_OUTPUT_FILENAME | DEV_Sales_ | Output XML file name prefix |
[3] – Run XML Generator
[3.1] – Run XML Generator

[3.2] – Check XML output results
Tools will generate XML files to your output folder. For future steps, you can manually send XML to FTP/SFTP as your inbound data flow.

[3.3] – Extension Segments
- Extension Segments for Transaction
- Extension Segments for Item
Those extension segments you can config in SQLite local database directly in tables as below:

Thanks and hopefully can help you guys a bit when create test transaction with certain purposes.
Cuong Dang