In SAP Retail landscape with SAP CAR and POS (Point Of Sales) we have frequently asked questions like:
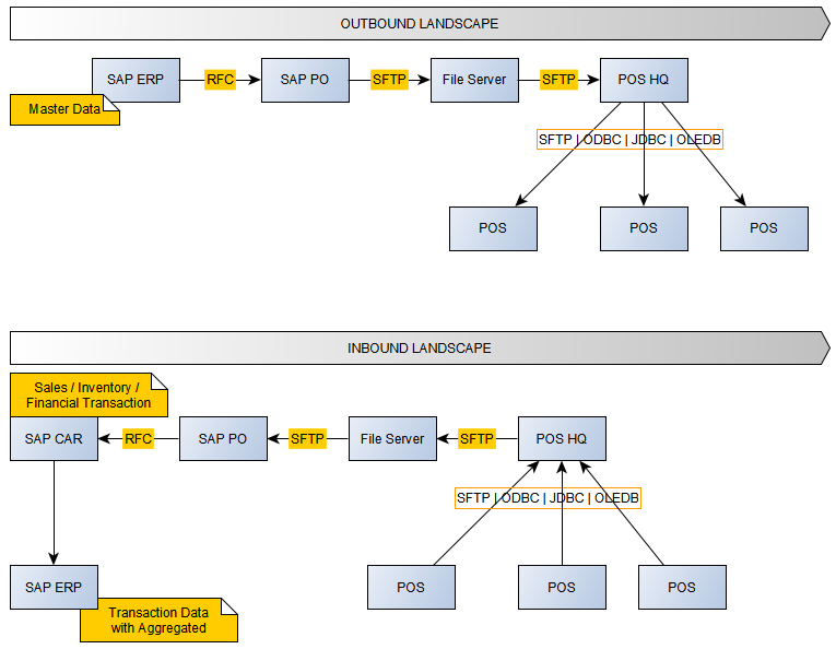
1. What is outbound integration landscape ?
2. Outbound objects list from SAP ERP to POS ?
3. What is inbound integration landscape ?
4. What is Inbound objects list from POS to SAP CAR ?
5. Inbound objects list from SAP CAR to SAP ERP ?
6. What are implementation steps in SAP CAR ?
7. What are configuration steps of SAP CAR ?
8. SAP CAR Inbound data processing flow
In this article, i will answer to you questions that can help you more confident to design / monitoring whole integration processing

General concepts:
1. Outbound: Data from SAP ERP to POS system
2. Inbound: Data from POS System to SAP ERP Retail
3. Master Data: (from Wiki)
Master Data represents the business objects that contain the most valuable, agreed upon information shared across an organization. It can cover relatively static reference data, transactional, unstructured, analytical, hierarchical and metadata. It is the primary focus of the information technology (IT) discipline of master data management (MDM).
Master data is usually non-transactional in nature, but in some cases gray areas exist where transactional processes and operations may be considered master data by an organization. For example, master data may contain information about customers, products, employees, materials, suppliers, and vendors. Though rare, if that information is only contained within transactional data such as orders and receipts and is not housed separately, it may be considered master data.
4. POS: Point Of Sales, this is general concept for input data point. Example, POS software in supermarket, E-Commerce website, Mobility Application. We can call as “Touch Point” where customer interact with sales system.
5. SAP ERP Retail: SAP Enterprise Resource Planing with retail functionalities link: https://www.sap.com/sea/industries/retail.html
6. SAP CAR: SAP Customer Activity Repository POS DTA
Collect, cleanse, and centralise your customer and point-of-sale (POS) data in real time – with SAP Customer Activity Repository (SAP CAR). This powerful data platform prepares cross-channel data for analysis and makes it ready for consumption by other applications. Accelerate retail analytics and planning, improve demand forecasting, maximize promotion and assortment effectiveness, and more.
7. SAP PO (Process Orchestration)
SAP PO is SAP Middle-ware help transfer data from system to system with support various protocols.
SAP PO is ESB (Enterprise Service Bus) system
Questions and Answers
1. What is outbound integration landscape ?

Outbound monitoring steps: https://sapzero2hero.com/2019/01/30/sap-po-monitoring-outbound-idocs/
2. Outbound objects list from SAP ERP to POS ?
Master data have to flow from SAP ERP Retail to POS system(s). Master Data is managed in SAP ERP. Required master data need send to POS:
- Store / Site Master (send add-hoc or scheduled) (*)
- Merchandise categories and hierarchies (send add-hoc or scheduled)
- Material Master (send add-hoc or scheduled) (*)
- Selling price (send add-hoc or scheduled) (*)
- Barcode (EAN) (send add-hoc or scheduled)
- Customer master (send add-hoc or scheduled)
- Vendor master (send add-hoc or scheduled)
(*) Required
3. What is inbound integration landscape ?

Inbound monitoring steps: https://sapzero2hero.com/2019/03/07/sap-standard-inbound-idoc-flow-scenario-legacy-file-server-sap-process-orchestration-sap-system/
4. What is Inbound objects list from POS to SAP CAR ?
- Inbound sales (*)
- Inbound Inventory
- Inbound financial transaction
- Inbound EOD (End of Date) total transaction
- Inbound EOD (End of Date) cash declaration (*)
(*) Required
6. What are implementation steps in SAP CAR ?
Check this link to see article with SAP CAR implementation steps :
https://sapzero2hero.com/2018/09/27/sap-car-posdm-implementation-steps/
7. What are configuration steps of SAP CAR ?
SAP CAR POS DTA configuration step 01
SAP CAR POS DTA Configuration step 02
SAP CAR POS DTA Configuration step 03
SAP CAR POS DTA Configuration step 04
SAP CAR POS DTA Configuration step 05
8. SAP CAR Inbound data processing flow
Check detail of integration objects at: https://sapzero2hero.com/2019/02/28/sap-po-posdmcar-erpbw-integration-overview/

Thank you,
Cuong Dang
Fantastic whitepaper on SAP Retail and CAR POS integration! The detailed analysis and practical insights make it a must-read for professionals navigating retail technology. Thanks for providing such valuable information!
LikeLike
Thanks
LikeLike